✅ Overview:
In N3 AI Accounting (formerly QNE AI Cloud Accounting), many transactional documents and financial reports—such as Sales Invoices, Payment Vouchers, and Statement of Account Reports—include a common field known as "Amount in Words".
By default, the words may be presented in sentence case (e.g., "One Thousand Two Hundred Ringgit Only"), but for compliance, clarity, or formatting preferences, some businesses require this field to appear in all capital letters (e.g., "ONE THOUSAND TWO HUNDRED RINGGIT ONLY").
This guide will show you how to customize your report templates so that the "Amount in Words" field is automatically converted to uppercase, ensuring consistency across all documents and reports.
✅ Scenario:
Use Case – Financial Report Compliance Formatting:
Mr. Tan, a company accountant, often prepares official financial documents and vouchers for audit and submission.
Auditors have advised that all amount values written in words should be in full capital letters to reduce ambiguity and ensure formality.
By following this guide, Mr. Tan updates the report format settings in N3 AI Accounting, enabling auto-uppercase formatting for all "Amount in Words" fields. This adjustment helps him maintain professional standards and meet auditor expectations—without manual edits for each document.
✅ Solution:
Step 1 - Please learn How to Access Report Designer .
Step 2 - In the Report Designer, click on the "Amount in Words" field, then click the "Expression" button
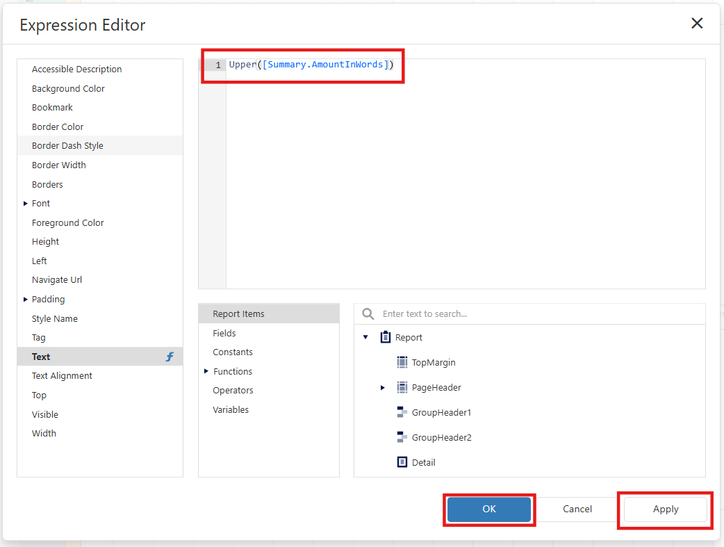
Step 3- Insert the expression:
Upper([Summary.AmountInWords])
as shown in the example below. Then click Apply and OK to save the changes.
Step 4 - Press Menu Button , then Press Save.
Step 5 - Please Learn How to Default a format .
** Learn more about Azure Cloud
** Learn more about QNE Hybrid Cloud Software
System Scope: QNE AI Cloud Accounting / N3 AI Accounting
Was this article helpful?
That’s Great!
Thank you for your feedback
Sorry! We couldn't be helpful
Thank you for your feedback
Feedback sent
We appreciate your effort and will try to fix the article

